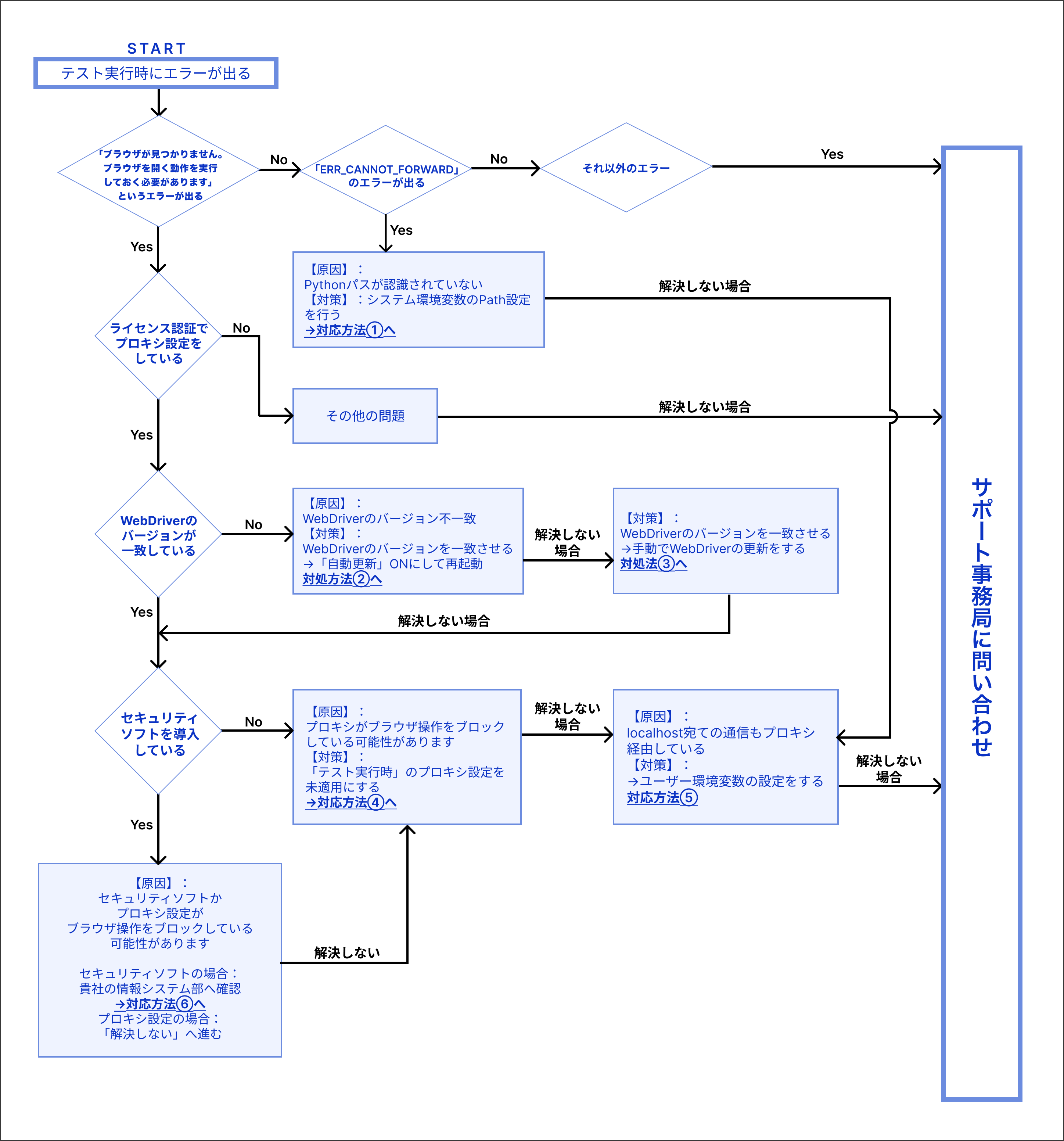
テストが実行できない場合のフローチャート
T-DASHでのテスト実行時に、エラーが出てしまう時があります。
原因はテスト実行時のプロキシ設定や、WebDriverのバージョン等が原因です。
原因と解決策のフローチャートを作成しましたので、ぜひご参照ください。

対応方法①
原因:Pythonパスが認識されていない
対策:
以下のチュートリアルをご覧ください。
■社内プロキシがある環境でT-DASHが動作しない場合の対処方法
考えられる原因1:Pythonパスが認識されていない
/t-dash/function/tutorial/troubleshooting_vol_002#python_path
対応方法②
原因:WebDriverのバージョン不一致
対策:
以下のチュートリアルをご覧ください。
■テスト実行時「ブラウザが見つかりません。ブラウザを開く動作を実行しておく必要があります。」が表示されたときの対処法
考えられる原因:ブラウザバージョンとWebDriverバージョンが一致していない
/t-dash/function/tutorial/troubleshooting_vol_005#proxy_1_1
対応方法③
原因:WebDriverのバージョン不一致(自動更新できない)
対策:
以下のチュートリアルをご覧ください。
■テスト実行時「ブラウザが見つかりません。ブラウザを開く動作を実行しておく必要があります。」が表示されたときの対処法
再起動後も、ブラウザバージョンとWebDriverバージョンが一致しない場合
/t-dash/function/tutorial/troubleshooting_vol_005#proxy_1_1_1
対応方法④
原因:プロキシがブラウザ操作をブロックしている可能性
対策:
以下のチュートリアルをご覧ください。
■テスト実行時「ブラウザが見つかりません。ブラウザを開く動作を実行しておく必要があります。」が表示されたときの対処法
考えられる原因1:プロキシ設定している
/t-dash/function/tutorial/troubleshooting_vol_005#proxy_2_1
対応方法⑤
原因:localhost宛ての通信もproxy経由している
対策:
以下のチュートリアルをご覧ください。
■テスト実行時「ブラウザが見つかりません。ブラウザを開く動作を実行しておく必要があります。」が表示されたときの対処法
考えられる原因2:localhost宛ての通信もproxy経由していた事象
/t-dash/function/tutorial/troubleshooting_vol_005#proxy_2_2
対応方法⑥
原因:セキュリティソフトがブラウザ操作をブロックしている
対策:
情報システム部など社内のネットワークを管理している部門へお尋ねください。